由清華大學電機系特聘教授張孟凡與鄭桂忠,謝志成,呂仁碩教授共同率領的團隊,攜手台積電,在人工智慧運算領域取得突破性研究成果。團隊成功克服記憶牆(Memory Wall) 限制,研發出高能源效率且具備高推理精準度(Inference Accuracy)的運算架構,並進一步證明了憶阻器(Memristor/RRAM) 在人工智慧裝置應用上的潛力。這項關鍵技術創新,讓人工智慧運算邁向更高效、更靈活的未來。本研究成果以 《A mixed-precision memristor and SRAM compute-in-memory AI processor》 為題,獲國際頂尖期刊 《Nature》 刊登,並於 2025 年 3 月 20 日 正式發表。
突破記憶牆,提升人工智慧運算效能
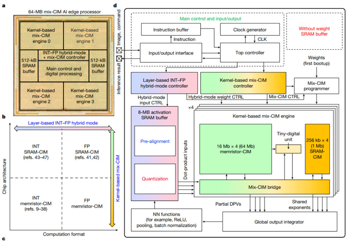
團隊成員清華電機系博士生許宏禧同學表示,傳統人工智慧計算處理器採用馮紐曼(Von Neumann)架構,神經網路的參數需要頻繁地在處理核心與記憶體之間移動,導致能源效率低以及計算延遲的問題,這就是所謂的「記憶牆」(Memory Wall)。為了克服這個問題,團隊採用記憶體內運算(Compute-in-Memory, CIM)架構,將運算功能整合至記憶體中,大幅減少資料搬移所耗費的時間與能源消耗。本研究針對不同應用需求設計了多種計算精準度設定,不僅實現了高能源效率,同時維持了高推理精準度(Inference Accuracy),並進一步證明了憶阻器(Memristor/RRAM) 在人工智慧應用中的潛力。
開發具混合精度與混合運算功能的CIM AI處理器
本論文最大特色在於開發出具備混合精度(整數與浮點數)與混合運算功能的非揮發性記憶體內運算處理器。這種創新的架構將靜態隨機存取記憶體內運算(SRAM-CIM)的高運算精準度特性、非揮發性憶阻器記憶體內運算(Memristor-CIM)的高能源效率特性,以及數位運算單元的高靈活設計結合在一起,能夠針對多樣化應用需求調整計算精準度,同時展現了高能源效率與低計算延遲的優勢,為人工智慧運算提供更靈活與高效的解決方案。
智慧應用新突破:低功耗 AI 運算技術
本研究的技術不僅適用於高效能計算,更在邊緣人工智慧運算處理器的發展奠定了重要基礎。不僅在低功耗方面表現出色,還在影像辨識、關鍵字語音辨識以及森林火災辨識等領域取得了重要突破。透過此技術,邊緣裝置可在低功耗條件下執行人工智慧運算,推動智慧應用的發展與普及。
詳細研究成果已發表於《Nature》 (Khwa, WS., Wen, TH., Hsu, HH. et al. A mixed-precision memristor and SRAM compute-in-memory AI processor. Nature (2025). )之全文,標題:A mixed-precision memristor and SRAM compute-in-memory AI processor.
清華電機系IC設計研究獨步全國
本系長期深耕IC設計領域,學術研究成果備受國際肯定。根據歷年國際半導體頂尖會議 ISSCC(International Solid-State Circuits Conference) 發表統計, 清華電機系在IC設計研究的成果獨步全國,且發表數量逐年增長:

張孟凡教授榮膺IC設計領域70年來全球第七
張孟凡教授個人在IC設計領域的貢獻卓著,於2023年榮獲IC設計領域的奧林匹克大會 ISSCC之70年來 (1954-2023)發表量全球第七位,充分展現本系在IC設計研究的領導地位,並為國際半導體技術發展帶來深遠影響。
清華電機科研雙登頂:《Nature》《Science》肯定頂尖成果
清華大學電機系張孟凡,鄭桂忠,謝志成,呂仁碩教授團隊在人工智慧運算與記憶體內運算技術的研究屢創高峰,繼 2024 年 4 月研究成果獲《Science》刊登後,團隊再度於 2025 年 3 月發表於國際頂尖期刊《Nature》,充分展現其在 IC 設計與人工智慧硬體領域的全球領導地位。這項研究不僅克服了「記憶牆」限制,更進一步推動高效能、低功耗 AI 運算技術的發展,為半導體與人工智慧領域帶來重要突破。

↑本研究首創融合SRAM與憶阻器的混合精度CIM架構,兼具運算彈性與低延遲優勢。(圖片:許宏禧提供)

☛新聞來源